中牟县基层政务公开
中牟县官渡镇人民政府 乡级
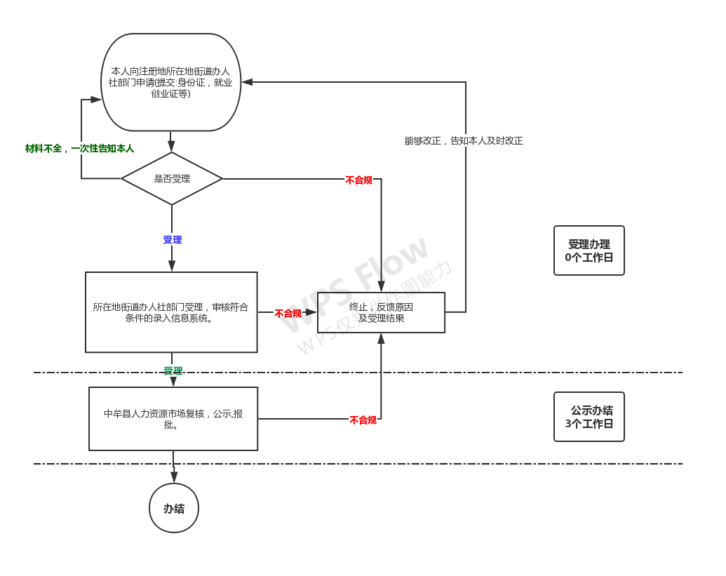
就业困难人员认定
1.人力资源社会保障部关于修改《就业服务与就业管理规定》的决定(2014年12月,部令第23号); 2.人力资源社会保障部关于加强就业援助工作的指导意见(人社部发〔2010〕29号); 3.河南省人民政府关于进一步做好新形势下就业创业工作的实施意见(豫政〔2015〕59号)。
在法定劳动年龄内、有劳动能力和就业要求的符合下列条件的登记失业人员。 就业困难人员: 1.城镇零就业家庭的成员; 2.距法定退休年龄十年以内的登记失业人员; 3.连续失业半年以上的登记失业人员; 4.困难家庭(包括低保家庭、残疾人家庭等)中就业困难的毕业两年内的高校毕业生; 5.就业困难的被征地农民; 6.失业的残疾人、城镇复员转业军人、县级以上劳动模范、军烈属和需要抚养未成年人的单亲家庭成员(夫妻双方因离异或丧偶,需抚养未成年子女或全日制大学本科及以下在学子女的人员); 7.其他符合国家和省规定的就业困难人员。 特困人员: 1.登记失业半年以上的“4555”人员(女性满45周岁以上,男性满55周岁以上); 2.登记失业的城镇零就业家庭人员中的“4050”人员(女性满40周岁以上,男性满50周岁以上,下同); 3.登记失业半年以上的享受城镇居民最低生活保障家庭中的“4050”人员; 4.登记失业半年以上的城镇参战退役士兵、参加核试验军队退役人员以及残疾退役军人中的“4050”人员; 5.登记失业半年以上的烈士家属中的“4050”人员; 6.毕业两年内未就业的城镇低保家庭、孤儿、残疾人高校毕业生。
在法定劳动年龄内、有劳动能力和就业要求的符合下列条件的登记失业人员。 就业困难人员: 1.城镇零就业家庭的成员; 2.距法定退休年龄十年以内的登记失业人员; 3.连续失业半年以上的登记失业人员; 4.困难家庭(包括低保家庭、残疾人家庭等)中就业困难的毕业两年内的高校毕业生; 5.就业困难的被征地农民; 6.失业的残疾人、城镇复员转业军人、县级以上劳动模范、军烈属和需要抚养未成年人的单亲家庭成员(夫妻双方因离异或丧偶,需抚养未成年子女或全日制大学本科及以下在学子女的人员); 7.其他符合国家和省规定的就业困难人员。 特困人员: 1.登记失业半年以上的“4555”人员(女性满45周岁以上,男性满55周岁以上); 2.登记失业的城镇零就业家庭人员中的“4050”人员(女性满40周岁以上,男性满50周岁以上,下同); 3.登记失业半年以上的享受城镇居民最低生活保障家庭中的“4050”人员; 4.登记失业半年以上的城镇参战退役士兵、参加核试验军队退役人员以及残疾退役军人中的“4050”人员; 5.登记失业半年以上的烈士家属中的“4050”人员; 6.毕业两年内未就业的城镇低保家庭、孤儿、残疾人高校毕业生。 零就业家庭人员: 同一城镇户籍家庭中,法定劳动年龄内,具备劳动能力,有就业愿望的成员均未实现就业,且无经营性、投资性收入的家庭成员。
周一至周五, 法定节假日除外 。 夏季:上午09:00-12:00 下午 13:00-17:00; 冬季:上午09:00-12:00 下午 13:00-17:00。
官渡镇便民服务中心、劳动保障事务所窗口服务
电话告知
0371-62236812

一、填写就业困难人员申请认定表;

二、困难证明;

三、居民身份证


主办单位:郑州市人民政府办公室 地址:郑州市中原路233号 邮编:450007