中牟县基层政务公开
中牟县官渡镇人民政府 乡级
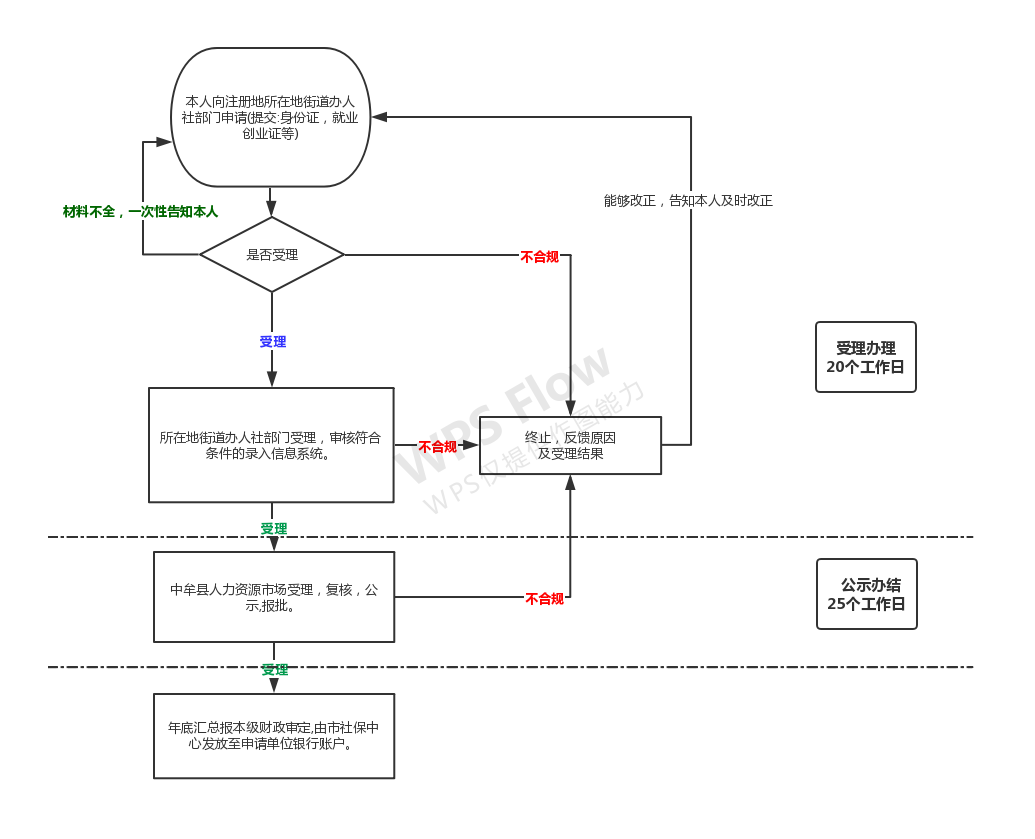
就业困难人员社会保险补贴申领
1.《国务院关于进一步做好新形势下就业创业工作的意见》(国发〔2015〕23号)(十四)加强对困难人员的就业援助… …对用人单位招用就业困难人员,签订劳动合同并缴纳社会保险费的,在一定期限内给予社会保险补贴……。 2.《关于印发〈就业补助资金管理办法〉的通知》(财社〔2017〕164号)第四条:就业补助资金分为对个人和单位的补贴 、公共就业服务能力建设补助两类。对个人和单位的补贴资金用于职业培训补贴、职业技能鉴定补贴、社会保险补贴、 公益性岗位补贴、创业补贴、就业见习补贴、求职创业补贴等支出……第七条:……(一)就业困难人员社会保险补贴 。对招用就业困难人员并缴纳社会保险费的单位,以及通过公益性岗位安置就业困难人员并缴纳社会保险费的单位,按 其为就业困难人员实际缴纳的基本养老保险费、基本医疗保险费和失业保险费给予补贴,不包括就业困难人员个人应缴 纳的部分……就业困难人员社会保险补贴期限,除对距法定退休年龄不足5年的就业困难人员可延长至退休外,其余人员 最长不超过3年(以初次核定其享受社会保险补贴时年龄为准)。 3.《关于进一步加大就业扶贫政策支持力度着力提高劳务组织化程度的通知》(人社部发〔2018〕46号)一、大力促进就 地就近就业。……对企业吸纳贫困劳动力就业的,参照就业困难人员落实社会保险补贴等政策……三、大力开展有组织 劳务输出。……对企业接收外地贫困劳动力就业的,输入地要参照当地就业困难人员落实社会保险补贴、创业担保贷款 及贴息等政策……。
个人、法人
按照相关政策和当地政府文件的标准实施
灵活就业的就业困难人员和灵活就业的离校1年内高校毕业生向当地人力资源社会保障部门申请社会保险补贴,应提供以下材料: (1)灵活就业人员社会保险补贴申请表; (2)《就业创业证》(或《社会保障卡》)复印件; (3)毕业证书复印件或学籍证明; (4)社会保险费征收机构出具的社会保险缴费明细账 (单); (5)申请者本人银行账户。
90个工作日、法定时间不包含听证、招标、拍卖、检验、检测、检疫、鉴定和专家评审、现场勘查、补件、上报(转报)等步骤所需要的时间。
官渡镇便民服务中心、劳动保障事务所窗口服务受理此业务
电话方式、窗口认领
037162236812

一、就业创业证

二、享受社会保险补贴年限证明

三、社会保险缴费明细账(单)

四、用人单位在银行开立的基本账户

五、灵活就业人员社会保险补贴申请表


主办单位:郑州市人民政府办公室 地址:郑州市中原路233号 邮编:450007