中牟县基层政务公开
中牟县官渡镇人民政府 乡级
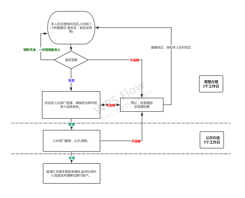
吸纳贫困劳动力就业奖补申领
.《国务院关于做好当前和今后一段时期就业创业工作的意见》(国发〔2017〕28号)(十三)健全城乡劳动者平等就业 制度……促进农民工返乡创业,大力发展农民合作社、种养大户、家庭农场、建筑业小微作业企业、“扶贫车间”等生 产经营主体……对吸纳贫困家庭劳动力就业并稳定就业1年以上的,地方可酌情给予一定奖补……。 2.《关于印发〈就业补助资金管理办法〉的通知》(财社〔2017〕164号)第十二条:就业创业服务补助用于加强公共就业 创业服务机构服务能力建设,重点支持信息网络系统建设及维护,公共就业创业服务机构及其与高校开展的招聘活动和 创业服务,对创业孵化基地给予奖补,以及向社会购买基本就业创业服务成果。 3.《关于进一步加大就业扶贫政策支持力度着力提高劳务组织化程度的通知》(人社部发〔2018〕46号)一、大力促进就 地就近就业……有条件的地区可对吸纳贫困劳动力就业数量多、成效好的就业扶贫基地,按规定通过就业补助资金等给 予一次性资金奖补。
贫困家庭或个人
按照国家相关政策和当地政府文件实施
1、贫困家庭劳动力公益性岗位社会保险补贴申请表 2、贫困家庭劳动力身份证复印件 3、社会保险费征收机构出具的缴纳社会保险费用明细账(单)
15个法定工作日
官渡镇便民服务中心、劳动保障事务所窗口服务
电话方式
0371-62236812

一、公司银行账号

二、营业执照

三、吸纳贫困劳动力劳动合同书

四、贫困人员身份证

五、工资发放证明

六、吸纳人员就业创业证


主办单位:郑州市人民政府办公室 地址:郑州市中原路233号 邮编:450007